❌ Daten in/aus Teradata & PII-Schutz ❌ Datenbereitstellung AUCH Datenmigration MIT Datenmaskierung PLUS intelligente Testdaten ❗

Teradata schneller erreichen und testen! Replizieren, Migrieren, Populieren und Prototypisieren in Eclipse. Herausforderungen: Teradata ist eine spezialisierte, leistungsstarke DW-Datenbankumgebung, die nicht immer einfach zu bedienen ist: Zugriff, für Datenintegration, Föderation oder Berichterstattung Replizieren, für Datenbankmigrationen oder Archivierung Bestückung aus unterschiedlichen Datenquellen Schützen Sie, mit differenzierten Datenmaskierungsfunktionen oder einer Firewall. Prototyp, mit strukturell und referenziell korrekten […]

continue reading

❌ Microsoft Dynamics 365 ❌ PII automatisch maskieren PLUS Testdaten synthetisieren ❗

Erkennung, De-Identifizierung und Nachweis von Fehlern: Ungesicherte Daten können den Ruf Ihres Unternehmens schädigen und Millionen von Bußgeldern verursachen. Die preisgekrönte datenzentrische ("Startpunkt") Sicherheitssoftware von IRI hat sich in einer Vielzahl von Umgebungen zur Aufhebung von Verstößen, Einhaltung des Datenschutzes und DevOps (Testdaten) wiederholt bewährt. Verwenden Sie zweckmäßige IRI-Datenschutzprodukte oder die umfassende IRI Voracity-Plattform, um […]

continue reading

❌ IBM DB2 UDB 6x schneller ❌ Un-Loading, Reorg, Migration, Replikation MIT Profiling, Bereinigung, Maskierung, Reporting PLUS Testdaten ❗

Herausforderungen: Als DBA, der die DB2 Universal Database (UDB) unter Linux, Unix oder Windows (LUW) – oder DB2 auf der iSeries oder einem Mainframe – verwendet, werden Sie irgendwann Probleme haben: Große Tabellenentladung und Beladegeschwindigkeiten Komplexe Abfrage- oder Reorg-Performance Datenbankmigration oder -replikation "Change data capture" (CDC) und "slowly changing dimensions" (SCD) Persönlich identifizierbare Informationen (PII) […]

continue reading

❌ Top 10 Best Test Data Generation Tools ❌ Schnellste Datensynthetisierung: Testdaten für Datenbanken, Dateien + Berichte ❗

Die 10 besten Tools für die Generierung von Testdaten in 2020: Liste der besten bezahlten und kostenlosen Open-Source-Testdatengenerierungstools mit Funktionen und Vergleich. Entwickler und Tester benötigen eine große Datenmenge in der Datenbank, um die Anwendungen zu testen. Das manuelle Einfügen von Daten in die Datenbank ist sowohl vom Preis als auch vom Aufwand her keine erschwingliche […]

continue reading

❌ Top 10 Software: Data Masking ❌ FieldShield hat 5/5 Punkte für statische + dynamische Datenmaskierung ❗

Die 10 besten Tools zur Datenmaskierung in 2020: Liste und Vergleich der besten kostenlosen Open-Source-Datenmaskierungswerkzeuge, die auf dem Markt erhältlich sind. Data Masking ist ein Prozess, der zum Verbergen von Daten verwendet wird. Bei der Datenmaskierung werden tatsächliche Daten durch zufällige Zeichen maskiert. Es schützt die vertraulichen Informationen vor denen, die nicht die Berechtigung haben, […]

continue reading

❌Legacy ETL Tool Beschleunigung❌ Filter/Sort/Join/Aggregate: Pentaho 15x schneller, SSIS + DataStage 10x, Informatica 6x und Talend 4x ❗

Herausforderungen: Die meisten ETL- und ELT-Tools sowie die von ihnen verwendeten Datenbankmodule können große Datenmengen nicht effizient transformieren ohne: eine teure Parallelverarbeitungs-Edition Entnahme von Datenbank- oder Systemressourcen von Dritten eine komplexe, schwer zu wartende Hadoop-Umgebung eine 6 oder 7-stellige Hardware-Appliance oder Server-Upgrades das Problem auf eine noch teurere Datenbank zu übertragen Es sind die großen […]

continue reading

❌ Splunk Enterprise + Security ❌ Datenintegration in Echtzeit = Data Wrangling + Datenmaskierung + intelligente Testdaten ❗

IRI Voracity Data Munging & Masking App für Splunk: Die beste Möglichkeit, die unzähligen Datenziele von IRI Voracity und die Datenerkennung, -integration, -migration, -verwaltung und -analyse von Splunk Enterprise oder Splunk Enterprise Security zu füttern! Der Vorteil von all dem ist ein nahtloser, gleichzeitiger operativer Daten-zu-Informationsfluss … von der schnellen Vorbereitung und dem Schutz großer […]

continue reading

❌ DMaaS: Datenschutz für Home-Office ❌ Datenmaskierung als Service für PII-Schutz und sichere Testdaten lokal + in der Cloud ❗

Datenmaskierung als Service: Wir finden die PII und schützen diese für Sie! Daten können das wichtigste Gut und Risiko Ihres Unternehmens sein. Sie beschreiben Kunden, Produkte, Transaktionshistorien und alles andere, was Sie in Ihrem Unternehmen betreiben und planen. Diese Daten können sich in Datenbanken, Dateien, Tabellenkalkulationen, Hadoop und Cloud-Plattformen befinden. Wenn Sie nicht die Zeit […]

continue reading

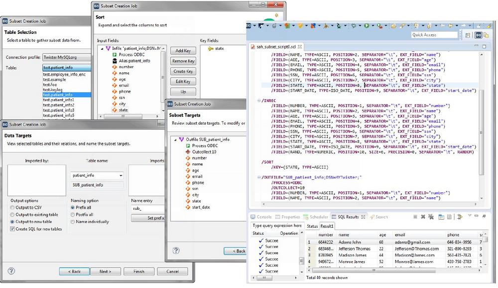
❌ Unterschiedliche Datenquellen ❌ GLEICHZEITIG: Integration, Bereinigung + Maskierung = Direkte Datenbereitstellung ❗

Big Data Bereitstellung: Die Bereitstellung großer Datenmengen für den sinnvollen Einsatz ist der nächste Schritt bei der Erstellung verwertbarer Informationen! Da es Daten bündelt und schützt, kann die Datenmanagement-Plattform IRI Voracity mehrere Batch- oder Echtzeitziele auf einmal produzieren, einschließlich: ODS, DW und Data-Mart DBs (vor-sortiert) Flat Files für den Einsatz in ETL-Tools, ELT-Applikationen und Hadoop […]

continue reading

❌ Datenschutz in MongoDB, Cassandra + NoSQL ❌ PII finden, löschen oder maskieren = formatschonende Verschlüsselung ❗

Dieser Artikel zeigt die Verwendung von IRI DarkShield zur Identifizierung und Bereinigung (Maskierung) von persönlich identifizierbaren Informationen (PII) und anderen sensiblen Daten in den Datenbanken von MongoDB und Cassandra. Beachten Sie, dass dieser Artikel die vierte Methode, die IRI für die Maskierung von Daten in MongoDB unterstützt und die zweite Methode für Cassandra darstellt. Diese […]

continue reading