Mapping, Maskierung & Munging von HANA-Daten: Die IRI-Datenbewegungs- und Manipulationssoftware ist ebenfalls getestet und auf SAP HANA verfügbar!

Diese IRI-Softwareprodukte unterstützen alle HANA-Datenbanken mit JDBC- und ODBC-Treibern oder Flat-File-Extrakten und -Importen aus ihrer üblichen, kostenlosen Eclipse-Jobdesign-IDE (IRI Workbench).

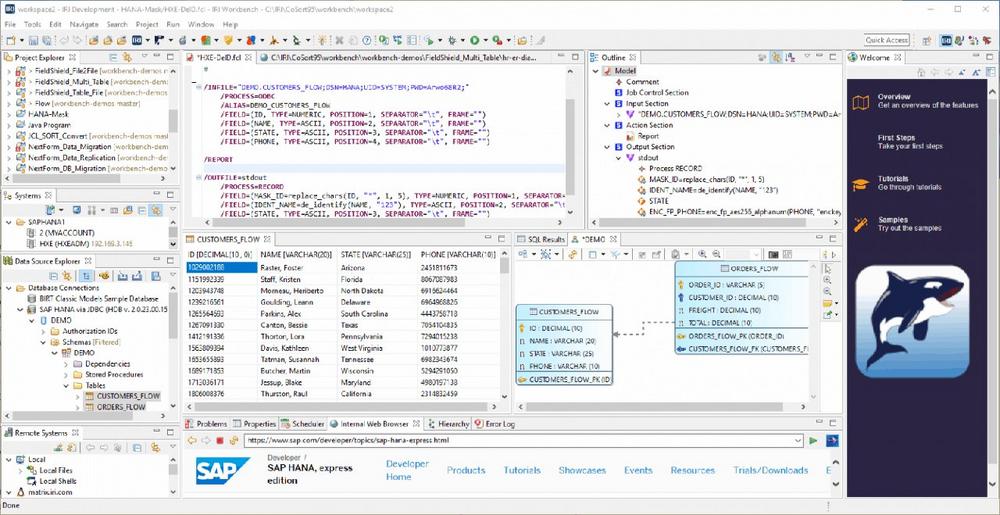
  • IRI Voracity – die gesamte Datenmanagement-Plattform für Datenerfassung, Integration, Migration, Governance und Analytik. Voracity umfasst auch IRI CoSort, NextForm, FieldShield, DarkShield und RowGen:
  • IRI CoSort – für schnelle, vorsortierte Ladungen in HANA sowie externe Datentransformationen und Reports (schneller als SQL)
  • IRI NextForm – für die Migration von Daten in Spalten in und aus SAP HANA und anderen Datenquellen
  • IRI FieldShield – für die Klassifizierung, Erkennung und Anonymisierung (statische/dynamische Datenmaskierung) von PII in HANA-Tabellen
  • IRI DarkShield – für die Klassifizierung, Entdeckung und statische Datenmaskierung von schwimmenden PII in HANA-Spalten
  • IRI RowGen – für die Erstellung und Population sicherer, referenzkorrekter, von Grund auf neu generierter HANA-Tabellentestdaten

Weltweite Referenzen: Seit über 40 Jahren nutzen unsere Kunden wie die NASA, American Airlines, Walt Disney, Comcast, Universal Music, Reuters, das Kraftfahrtbundesamt, das Bundeskriminalamt, die Bundesagentur für Arbeit, Rolex, Commerzbank, Lufthansa, Mercedes Benz, Osram,.. aktiv unsere Software für Big Data Wrangling und Schutz! Sie finden viele unserer weltweiten Referenzen hier und eine Auswahl deutscher Referenzen hier.

Partnerschaft mit IRI: Seit 1993 besteht unsere Kooperation mit IRI (Innovative Routines International Inc.) aus Florida, USA. Damit haben wir unser Portfolio um die Produkte CoSort, Voracity, DarkShield, FieldShield, RowGen, NextForm, FACT und CellShield erweitert. Nur die JET-Software GmbH besitzt die deutschen Vertriebsrechte für diese Produkte. Weitere Details zu unserem Partner IRI Inc. hier.

Über JET-Software

JET-Software entwickelt und vertreibt seit 1986 Software für die Datenverarbeitung für gängige Betriebssysteme wie BS2000/OSD, z/OS, z/VSE, UNIX & Derivate, Linux und Windows. Benötigte Portierungen werden bei Bedarf realisiert.

Wir unterstützen weltweit über 20.000 Installationen. Zu unseren langjährigen Referenzen zählen deutsche Bundes- und Landesbehörden, Sozial- und Privatversicherungen, Landes-, Privat- und Großbanken, nationale und internationale Dienstleister, der Mittelstand sowie Großunternehmen.

Firmenkontakt und Herausgeber der Meldung:

JET-Software
Edmund-Lang-Straße 16
64832 Babenhausen
Telefon: +49 (6073) 711-403
Telefax: +49 (6073) 711-405
https://www.jet-software.com

Ansprechpartner:
Amadeus Thomas
Telefon: +49 (6073) 711403
Fax: 06073-711405
E-Mail: amadeus.thomas@jet-software.com
Für die oben stehende Story ist allein der jeweils angegebene Herausgeber (siehe Firmenkontakt oben) verantwortlich. Dieser ist in der Regel auch Urheber des Pressetextes, sowie der angehängten Bild-, Ton-, Video-, Medien- und Informationsmaterialien. Die United News Network GmbH übernimmt keine Haftung für die Korrektheit oder Vollständigkeit der dargestellten Meldung. Auch bei Übertragungsfehlern oder anderen Störungen haftet sie nur im Fall von Vorsatz oder grober Fahrlässigkeit. Die Nutzung von hier archivierten Informationen zur Eigeninformation und redaktionellen Weiterverarbeitung ist in der Regel kostenfrei. Bitte klären Sie vor einer Weiterverwendung urheberrechtliche Fragen mit dem angegebenen Herausgeber. Eine systematische Speicherung dieser Daten sowie die Verwendung auch von Teilen dieses Datenbankwerks sind nur mit schriftlicher Genehmigung durch die United News Network GmbH gestattet.

counterpixel